|
|
The features on this page require an add-on to work with GENESIS64 Basic SCADA. |
When a user selects an asset within AssetWorX Navigator, he or she may wish to have the path of that selected asset displayed.
This is possible via updating the settings for a specific AssetWorX Navigator control within GraphWorX64.
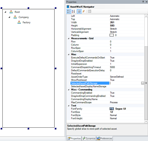
SelectedAssetPathStorage and SelectedAssetDisplayNameStorage Settings within AssetWorX Navigator Control Properties in GraphWorX64

There are two specific settings within the AssetWorX Navigator control properties:
SelectedAssetPathStorage - Enter a global alias command to store the full path of the selected asset (e.g. "#SA=;" or "#SA=/+2;" [not including the quotation marks]).
SelectedAssetDisplayNameStorage - Enter a global alias command to store the localized display name of the selected asset (e.g. "#LSA=;" or "#LSA=/0;" [not including the quotation marks])
AssetWorX Navigator will then set the values of these aliases whenever asset selection changes. If any of these values are empty, these settings are ignored.
See Also:
Asset Navigator Control in GraphWorX64
Enabling Commands Through the Asset Navigator Control in GraphWorX64