Data Browser in the Workbench

 

The Data Browser in the Workbench was created to provide an additional option for users' ease of use by:

Users can configure projects easily and quickly, as the number of required clicks has been reduced consistently. The number of popup dialogs has also been considerably reduced.

Data Browser

Improvements to the Data Browser Control within the Workbench include:

Structural changes include:

Data Browser in the Workbench

Multiple Browsers and Drag and Drop Support

The Data Browser in the Workbench supports new Multiple Browser and Drag and Drop capabilities, featuring:

Dockable Browsers in the Data Manager in the Workbench

 

Various Sections within the Data Browser in the Workbench

Additional Features

Additional features of the Data Browser within the Workbench include:

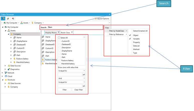
Search & Filter in the Data Browser in the Workbench

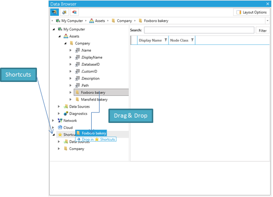
Shortcuts

The Data Browser in the Workbench allows for shortcuts, which allow for the possibility to store a selected item and its subtree in the Shortcuts subtree. This can be accomplished:

Shortcuts within the Data Browser in the Workbench

Context Menu

The context menu within the Data Browser in the Workbench allows for the possibility to:

Context Menu in the Data Browser in the Workbench

Configuration View

The configuration view within the Data Browser in the Workbench provides a section with specific options to configure:

Configuration View in the Data Browser in the Workbench

Tabs

Tabs are available throughout the Workbench including within:

Some Tab Locations within the Workbench

Project Browser

The Project Browser within the Data Browser in the Workbench provides the ability to browse:

Project Browser within the Data Browser in the Workbench

Additional Enhancements

Additional feature enhancements to the Data Browser in the Workbench include:

See Also:

About the Workbench