The Data Browser in the Workbench was created to provide an additional option for users' ease of use by:
Simplifying Project Configuration
Adding New Data Browser Controls to Browse Data Sources More Quickly and Easily
Adding Drag and Drop Support
Users can configure projects easily and quickly, as the number of required clicks has been reduced consistently. The number of popup dialogs has also been considerably reduced.
Improvements to the Data Browser Control within the Workbench include:
Tree-view-based Interaction
Dockable Control
Search Support
Virtual Trees (Shown Under Assets)
Multiple Views
Structural changes include:
Reduced Number of Items Under Root
Reduced Number of Levels
Reorganization of Items
Data Browser in the Workbench

The Data Browser in the Workbench supports new Multiple Browser and Drag and Drop capabilities, featuring:
Up to 4 Browsers Open as Modeless (Docked) Dialogs
Possibility to Drag/Drop Sources from the Tag Browser Tree to Controls in Forms
All Settings are Persistent and Restored Upon Next Start of the Application
Dockable Browsers in the Data Manager in the Workbench

Various Sections within the Data Browser in the Workbench

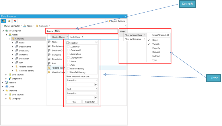
Additional features of the Data Browser within the Workbench include:
Filtering by Type
Search Using Wildcards - Starting from a Selected Node with the Possibility to Store the Search Expression
Details View (As a Grid or Icons)
Configuration View - To Set Additional Options for Global Aliases, Language Aliases, Language Conversions, Simulations
Configurable Layout (Can Hide/Show Panels)
Search & Filter in the Data Browser in the Workbench

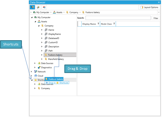
The Data Browser in the Workbench allows for shortcuts, which allow for the possibility to store a selected item and its subtree in the Shortcuts subtree. This can be accomplished:
By Right-clicking the Item in the Tree or in Detailed View and Perform an Action in a Context Menu
With Drag & Drop Support
Shortcuts within the Data Browser in the Workbench

The context menu within the Data Browser in the Workbench allows for the possibility to:
Pin/Unpin a Selected item as Root and Browse Its Subtree Only
Edit Values
Add to, or Remove Items from, the List of Favorites
Context Menu in the Data Browser in the Workbench

The configuration view within the Data Browser in the Workbench provides a section with specific options to configure:
Language Aliases
Global Aliases
Language Conversions
Simulations
Configuration View in the Data Browser in the Workbench

Tabs are available throughout the Workbench including within:
The Data Browser
The Project Browser (Files, Displays, Symbols, Templates)
Expressions
Some Tab Locations within the Workbench

The Project Browser within the Data Browser in the Workbench provides the ability to browse:
Files
Displays
Symbols
Templates
Project Browser within the Data Browser in the Workbench

Additional feature enhancements to the Data Browser in the Workbench include:
The Use of New FrameWorX Classes
Enhancement of the Point Manager to Expose Metadata for the Detailed View
Modification of the Core Side to Show Tree Hierarchy As Expected
See Also: